Solution Prerequisite
Suite CRM API Deployment
We will access the Suite CRM server to deploy the Suite CRM API.
For that purpose, we will need FileZilla software to upload the files to the server.
Download the Suit API & extract it.
Open the Config file & provide the following information about the customer environment beforehand.
Sr. | Name | Value | Description |
1 | servername | “localhost” | Suite CRM Server Name |
2 | username | “crmdbuser” | Suite CRM Database username |
3 | password | “crmdbpassword” | Suite CRM Database password |
4 | dbname | “suiteCRM_db” | Suite CRM Database name |
entities | "contact","account","lead" | Possible entities are contact, account and lead | |
5 | noMatchedEntity | “contact“ | possible value is "contact" or "account" or "lead" |
6 | CRMURL | “https://SuiteCRMFQDN” | Suite CRM URL |
7 | createAnonymous | false | The value can be either true or false |
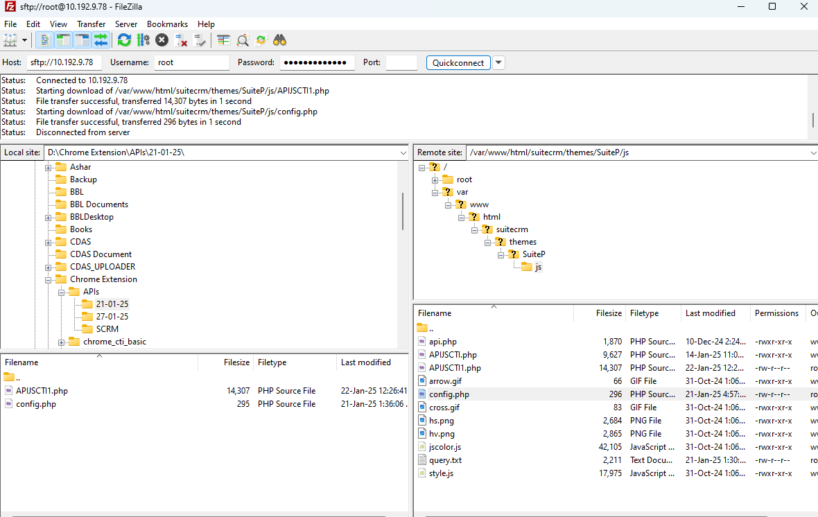
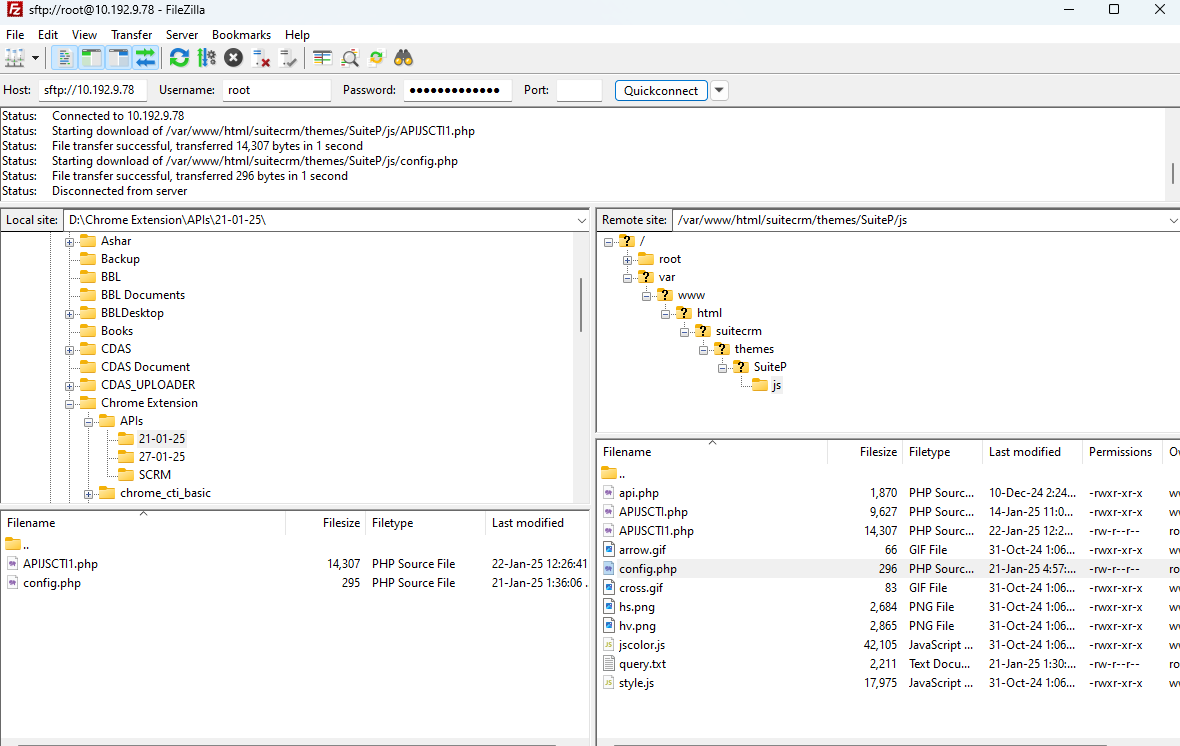
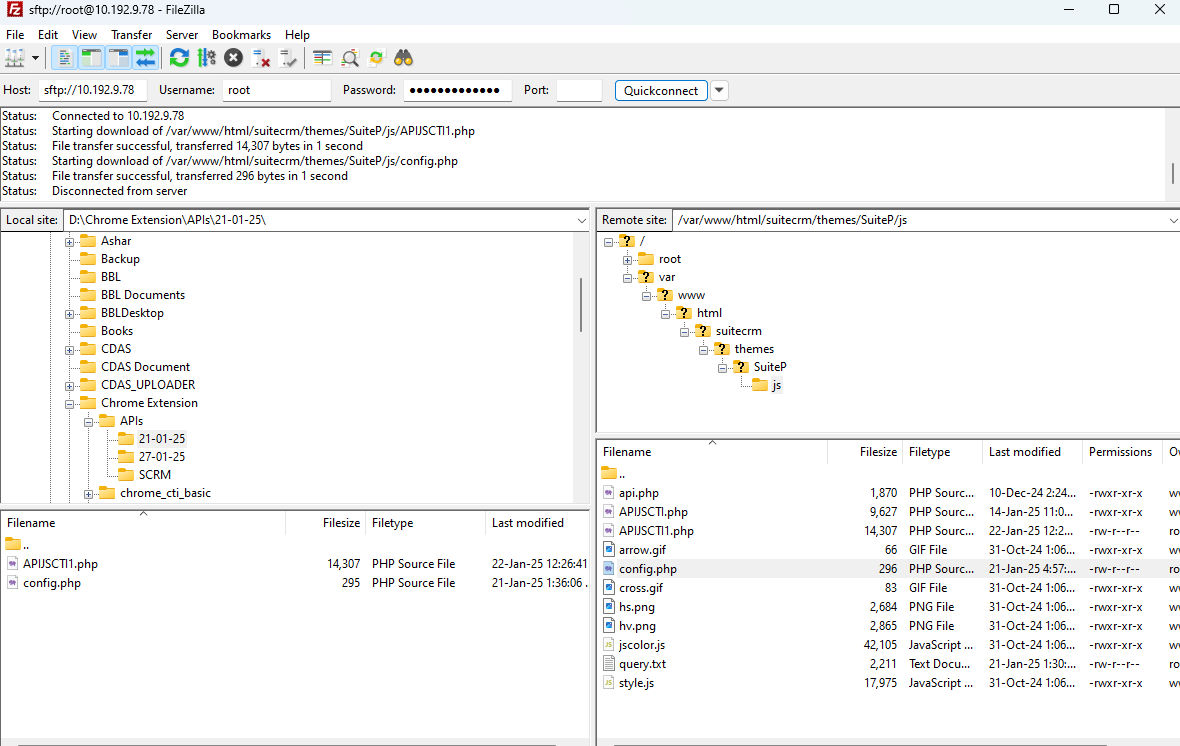
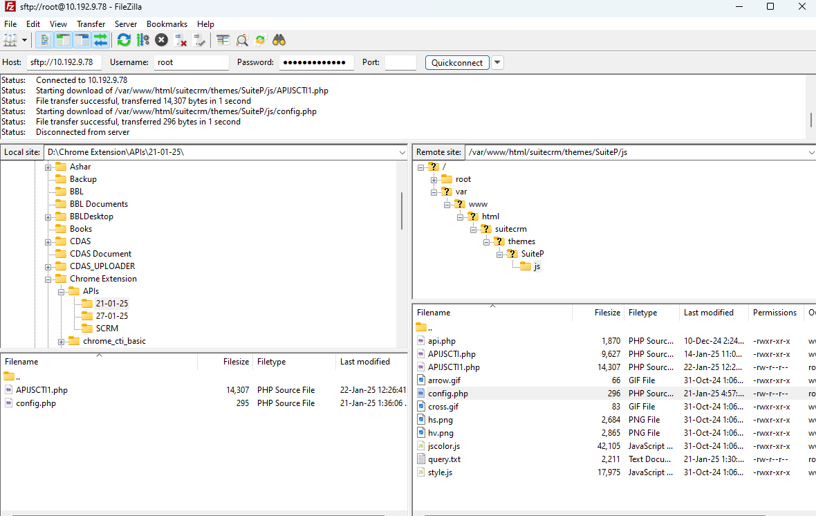
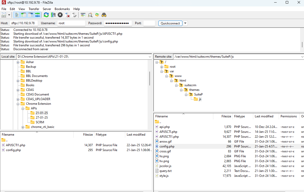
Login to FileZilla with the customer Suite CRM credentials & login.
Go to the following remote site & enter the path and press enter i-e /var/www/html/suitecrm/themes/SuiteP/js
Place the extracted files on the path.

The final Suite CRM API path would be i-e https://SuiteCRMFQDN/themes/SuiteP/js/APIJSCTI1.php
The Suite CRM API value should be the same as the Google Chrome Extension API value.