Communication Flow Diagram
Communication Flow Diagram
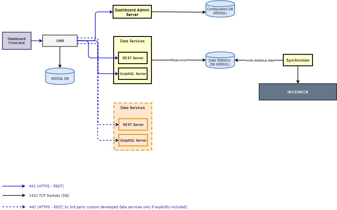
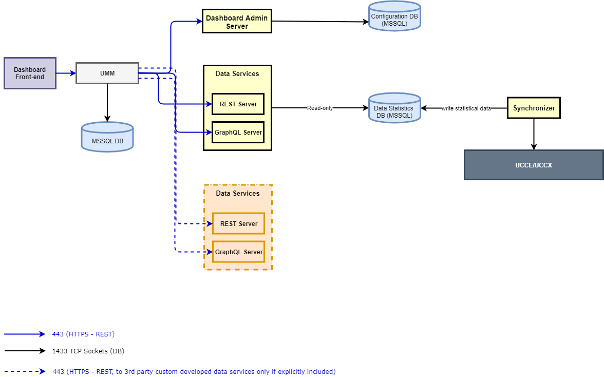
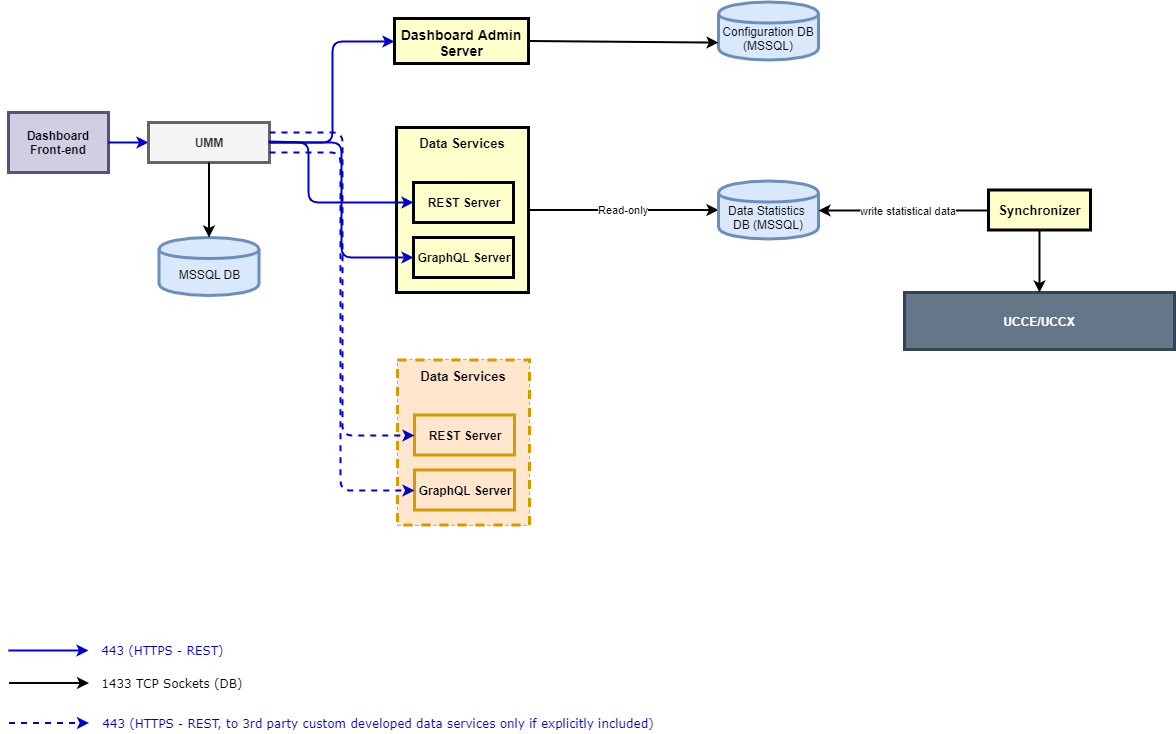
The following diagram depicts the different components of the Dashboard application and the flow between each.
Below is the detail of each individual component.
Dashboard Frontend
This is the admin front-end that is responsible to serve the application front-end interface.
Dashboard Admin Server
This is the component that serves the Admin UI of the Dashboard application. This controls all the admin-related functions of the application.
Data Services
A Data Service in the Wallboard application is a REST+GraphQL-based microservice that returns real-time and/or historical data attributes to be displayed on Dashboards and Wallboards.
The application comes with two prebuilt data services that report on call center queues and agent statistics.
- Queue Service: This reports all the statistics related to the contact center queues/ skill groups such as calls received, answered, abandoned, SLA.
- Agent Service: This reports all the statistics related to the team agents such as Current state, Time in the state, ASA, AHT of agents.
Any 3rd-party application can also write its own data services to return any real-time and historical data to be displayed on dashboards and wallboards. For instance, a data service connected to the reporting DB of a CRM to reporting on statistics from the CRM.
Synchronizer
This component syncs contact center stats from the CC Database and dumps into the local database. The synchronizer refreshes/updates the real-time stats in the database every 5 seconds while, for the historical data, the stats are refreshed after every 5 minutes. However, for CCE deployments, this depends mainly on the real-time and historical data refresh interval set on the CCE side; i.e. for example, if the reporting interval for refreshing historical interval stats is set to 30 minutes, the new historical data are only available to be viewed on the dashboard after 30 minutes. Please note that the reporting interval stats are also always refreshed and updated when the new data is available for the next reporting interval.
Synchronizer/Data Services DB
The database where the synchronizer component pushes the detailed statistics of the contact center. The default data services of the Dashboard application read the data from the same DB to show those stats on the front-end.
External systems can also expose similar data services and develop a respective synchronizer component to store the statistics in its own DB.
Dashboard Admin Server DB
This is the configuration database that carries all configuration/administrative changes. This includes management of dashboards, dashboard groups and other actions being done from the admin portal.
User Management
The User Management (UMM) microservice allows administrators to create local users or get all contact center users and give them restricted access to the application. For instance, an agent can only view dashboards but a supervisor can create and manage dashboards and dashboard groups.
Each user that is logged into the Dashboard application gets authenticated by the UMM, which further checks its access permissions to segregate what the user can see after getting logged in. Please note that each user upon a valid logon has access to view all dashboards in the admin application. However, any user can only make changes to dashboards if given the respective permission to do that.
User-based access to selective dashboards is currently not available. That is, dashboards cannot be created or assigned to selective teams.
User Management DB
The Database of UMM keeps the information about all users and the privileges assigned to them. All contact center users are synchronized by default with UMM whereas an admin can also create local user accounts. Customized roles can be created to assign selected permissions to certain users (both DB and Contact Center users). Each synced user from Cisco Finesse / CUCM has the default role "Agent" assigned to it. You can always change roles and assign selective permissions to the roles.
