Skip to main content
Skip table of contents

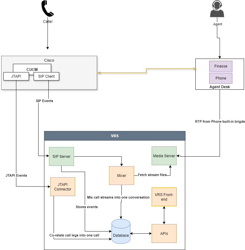
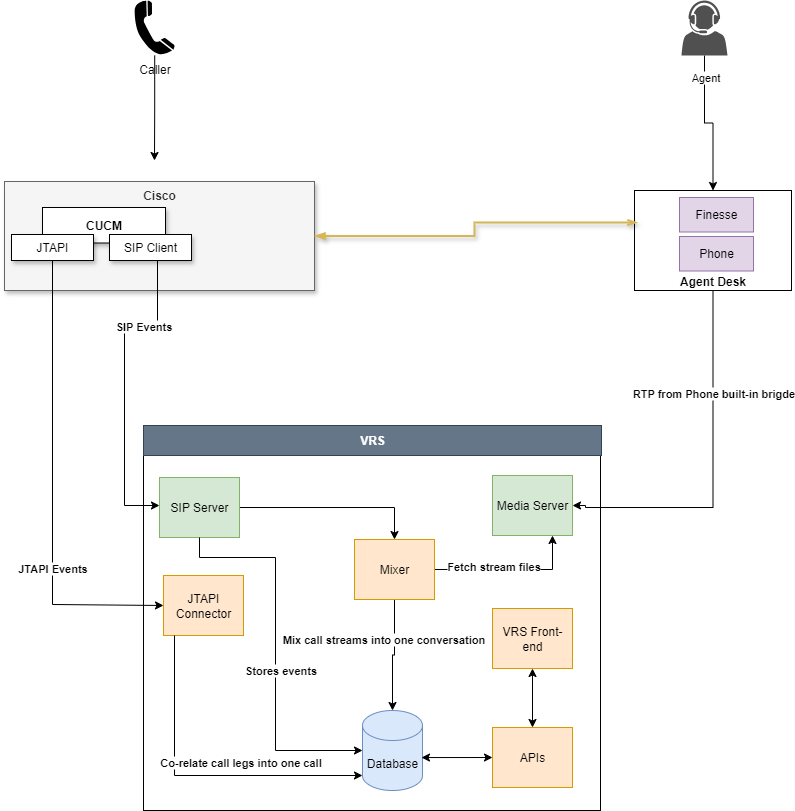
Solution Diagram-Media Recording

Voice recording solution with Cisco using built-in bridge

Voice Recording Solution with Expertfow CX

JavaScript errors detected

Please note, these errors can depend on your browser setup.

If this problem persists, please contact our support.